康耐視COGNEX Designer產品特色
二維與三維應用開發的專業圖形化使用者視窗
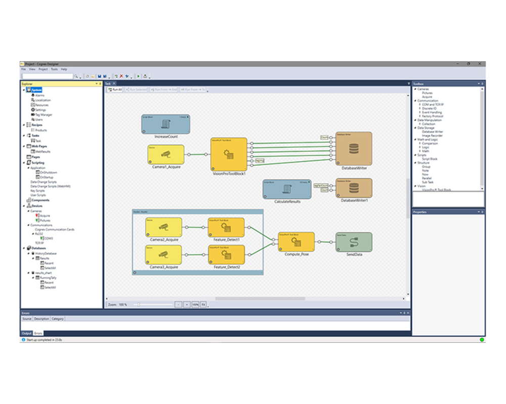
康耐視COGNEX Designer 能夠更迅速構建完備的視覺應用,並可讓開發人員更輕鬆地全面充分利用強大的 VisionPro 工具庫。圖形化的方塊圖程式設計環境可縮短開發週期,並讓應用容易維護和支援。
康耐視COGNEX Designer 能輕鬆地開發,部署及維護視覺應用,完全無需無需撰寫腳本或設計程式。只要將組件置放在頁面上,就能輕鬆構建強大的視窗。
簡化複雜的應用,而不減損功能
康耐視COGNEX Designer 採用方便的拖放連結格式,完全存取 VisionPro 的二維與三維視覺工具庫,加速應用設定和縮短開發時間。使用 Designer,使用者能設定採集,選擇和最佳化視覺工具,採用工業標準的 I/O 功能視窗,及不藉助程式設計來判定合格/不合格。享有內置 HMI 使用者視窗與自訂的外掛程式,用於機器人,運動平台及機器控制在內的硬體。
.png)
只要四個步驟,即可構建完整視覺應用
使用康耐視COGNEX Designer,可迅速又輕鬆地設定應用:
-
設定應用 - 使用互動編輯控制,設定視覺工具屬性。為三維感測器,攝影機及 I/O 裝置等外部硬體裝置新增外掛程式。
-
開發 HMI - 建立專業的運作期間用戶視窗,以監視和控制視覺應用。
-
連接 - 設定 I/O 與工廠現場通訊,控制運動装置及封存結果。
-
部署 - 在視覺控制器或使用 Windows 的工業個人電腦上安裝。
.png)
選擇是否納入基於深度學習的突破性圖像分析
康耐視COGNEX Designer 目前配備的 VisionPro ViDi 是首個工業圖像分析專用的基於深度學習軟體。這項突破性技術最適合用於複雜的外觀檢測和要求嚴苛的字元識別,性能超越最優秀的檢測人員。使用 Cognex ViDi 外掛程式,Designer 即可使用 ViDi 軟體。
.jpg)
集成隨處通訊與圖像採集
使用康耐視COGNEX Designer,使用者在任何工業攝影機或板卡上都能獲得性能穩健的視覺軟體。康耐視採集技術支援各類圖像擷取:類比,數位,彩色,單色,面陣掃瞄,線掃瞄,高解析度,多色頻及多工等。此外,康耐視可支援為數眾多的工業攝影機和錄影格式,能滿足機器視覺常用的各式各樣採集需求。使用 康耐視COGNEX 工業攝影機 (CIC),GigE Vision 圖像,Camera Link 或板卡,迅速取得集成圖像採集。
.jpg)

